Architecture
Data flow
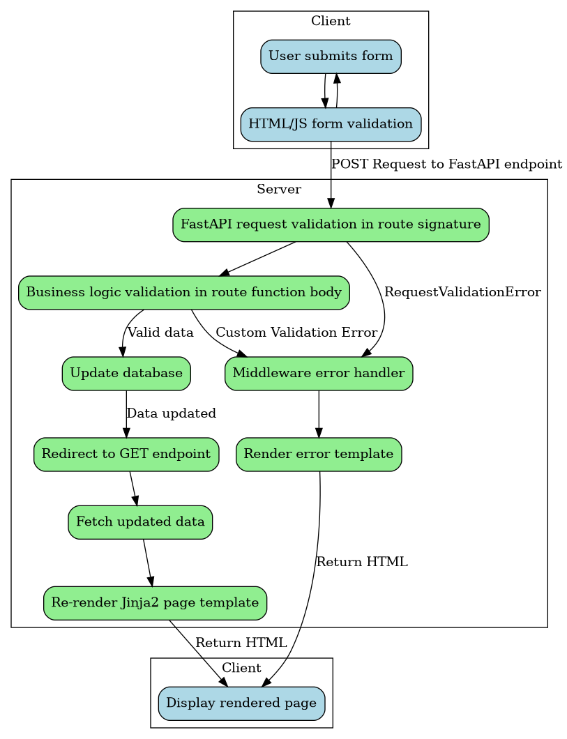
This application uses a hybrid Post-Redirect-Get (PRG) + HTMX architecture. Every mutating endpoint supports both paths simultaneously:
- Non-HTMX path (PRG): A standard browser form submission sends a POST request. On success the server issues a
303 See Otherredirect to a GET endpoint, which re-renders the full page with updated data. On error a full-page error template is returned. - HTMX path: When the browser sends the
HX-Request: trueheader (added automatically by htmx.org), the same POST endpoint detects the header viautils/core/htmx.py:is_htmx_request()and instead returns a200HTML partial that HTMX swaps into the relevant section of the page. On error a toast partial is returned and swapped into#toast-containervia out-of-band (OOB) swap.
The HTMX rollout keeps the existing POST route contract intact — dedicated PUT/PATCH/DELETE routes may be introduced in a future iteration.
PRG path

HTMX path

The PRG path is preserved for all non-HTMX clients (e.g. browsers with JavaScript disabled, automated tests that do not send HX-Request). The HTMX path adds in-place partial updates and toast-based error handling on top of the same POST endpoints, with no change to the route URLs or form field contracts.
Form validation and error handling
| Scenario | Non-HTMX (PRG) | HTMX |
|---|---|---|
RequestValidationError (missing/invalid field) |
Full-page error template, 422 |
Toast partial via #toast-container OOB swap, 422 |
Business logic error (HTTPException) |
Full-page error template | Toast partial, 400/401/403/404 |
Login failure (CredentialsError) |
Full-page error template, 401 |
Toast partial, 401 |
| Success | 303 redirect → GET → full page |
200 HTML partial swapped into target element |
Toast partials are rendered from templates/base/partials/toast.html and injected into the persistent #toast-container div in base.html using hx-swap-oob="true". The toast is displayed using Bootstrap’s toast component and can be dismissed by the user.
HTMX request detection
All HTMX-aware endpoints use the is_htmx_request() helper from utils/core/htmx.py:
def is_htmx_request(request: Request) -> bool:
return request.headers.get("HX-Request") == "true"HTMX automatically adds the HX-Request: true header to every request it initiates. Non-HTMX form submissions (standard browser POSTs) do not include this header, so they follow the PRG path unchanged.